Sản phẩm này hiện không được bán
Khái quát sản phẩm
Cộng đồng(0)
ストラテジーヒートマップ
ストラテジーテスト結果をExcelでヒートマップ化
Kết quả bán hàng:
0本
Đánh giá:
Từ khóa:
Danh mục:
Cách cung cấp:
Ebooks
Thời gian bắt đầu bán:
01/01/2021
Cập nhập lần cuối:
-
Phiên bản:
-
Phương thức thanh toán:





¥1,000(Đã gồm thuế)
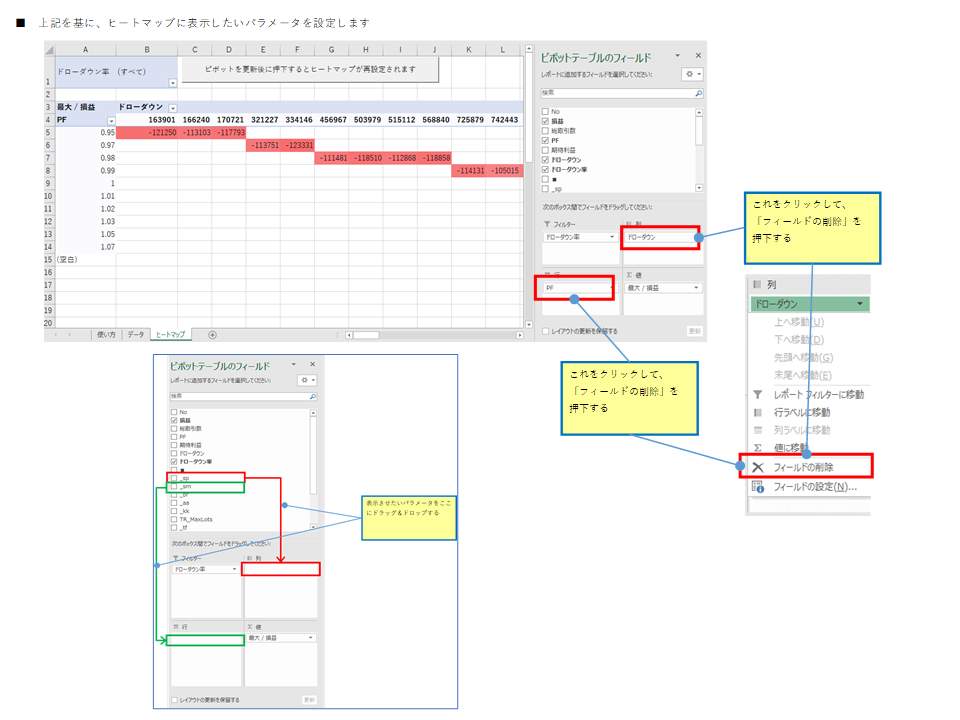
ストラテジーテストの結果を、右クリック⇒全てコピーしてExcelでヒートマップを作成するExcelツールとなります。
<注意1>
以下のスキルがある方を対象にしたExcelツールです。
・ストラテジーテストを実行したことがある方
・Excelのピボットをある程度理解されている方
※ 具体的には下記の説明が理解できる方を対象にしています。
<注意2>
ツールの動作、不明点の質問は受け付けますが、Excelの初歩的な質問はすべてを
回答することは難しいことをご了承願います。
以下、できる限り丁重に手順を説明していますので、一読して有用と判断された方はぜひ購入を検討してみてください。
以上です。
以下より、手順説明(操作例)です。

Khái quát sản phẩm
Cộng đồng(0)
Xếp hạng bán chạy nhất
Sản phẩm khuyến nghị (Chiến dịch)
Dành cho người dùng mớiSử dụng dễ dàng chỉ trong 3 bước!
GogoJungle cung cấp nhiều loại sản phẩm và dịch vụ để hỗ trợ các nhà giao dịch đầu tư (chỉ dành cho thành viên). Trở thành thành viên ngay bây giờ và hưởng lợi từ các ưu đãi tuyệt vời của Gogojungle!
01
Nhập thông tin người dùng của bạn
02
Hướng dẫn mua hàng
03
Tải xuống tử MyPage



